Hallo liebe User,
Ich muss für nächste Woche eine Präsentation sowie Hausarbeit zum Thema stringr und lubridate absolvieren. Ich weiß, um was es bei beiden Funktionen geht (also einigermaßen auf jeden Fall). Jedenfalls muss ich für meine Präsentation/Hausarbeit eine Fallstudie/Datensatz zur Demonstration der jeweiligen Pakete nutzen.
Ich hab natürlich meine Tutorin gefragt und sie hat mir einen Link zu zwei ZIP files gesendet ( https://kdd.ics.uci.edu/databases/20new ... roups.html )
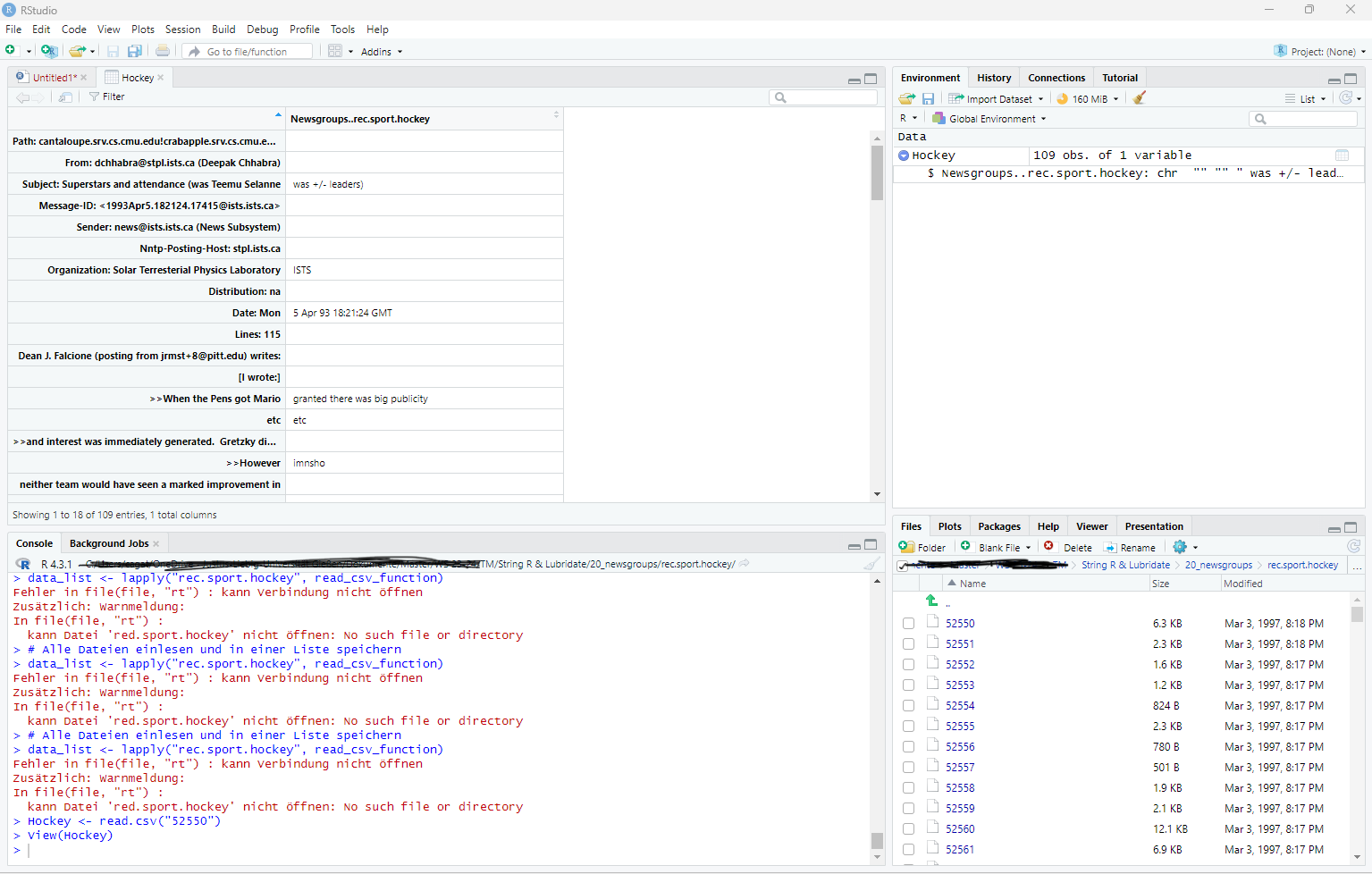
Ich habe versucht diese in R Studio zu importieren, um mir einen Überblick zu verschaffen, aber irgendwie klappt es nicht ganz (vermute ich mal) -> Siehe Screenshot.
Nun die Frage lautet also, ob jemand Erfahrung damit hat und mir das evtl. erklären kann, was ich tun muss oder ob jemand gute Links hat für Case Studys zur Nutzung oder ähnliches. Natürlich hab ich schon chatgpt etc. gefragt, aber da kommt nichts sinnvolles raus.
Falls noch Background Infos gebraucht werden, kann ich diese natürlich mitgeben.
Ich bedanke mich im Voraus und freue mich auf hilfreiche Antworten.
Beste Grüße
Fallstudie/Datensatz für stringr und lubridate (R Studio)?
Re: Fallstudie/Datensatz für stringr und lubridate (R Studio)?
Hallo Koc27,
was ist denn jetzt Deine konkrete Frage? Momentan sieht es für mich so aus als wäre die Frage "Da sind meine Hausaufgaben, mach mal". Und das wird hier nicht fliegen. Du scheinst herausgefunden zu haben, die man das *.gz herunterlädt und entpackt und wahrscheinlich auch, wie man das *.tar in lauter Ordner entpackt.
Der Aufbau dieser Ordner, das hast du vielleicht gelesen, ist unter "description of the data" beschrieben. Hast Du das gelesen? Wenn ja, warum lässt Du uns das nochmal neu finden und beschreibst es nicht. Hast Du das nicht gelesen? Das wäre ja das erste.
Dort steht
Deine Screenshots enden mit einem erfolgreichen Aufruf von View. Augenscheinlich hälst Du an dieser Stelle das Aufrufen von View für sinnvoll, trotzdem verschweigst Du uns das Ergebnis von View. Warum? Sollen wir nicht wissen, ob die ominösen Zahlen-Dateien überhaupt csv sind? Sieht so aus, als enthielte 52550 eine Überschrift und 109 Zeilen Text. Ist das wirklich nur ein Artikel? Fragen über Fragen. Hast Du 52550 mal als Text mit RStudio geöffnet?
Bitte beschreib, was Dein bisheriger Erkenntnisstand ist, was Du schon hast erreichen können und wo genau Du hängst.
Gruß,
Bernhard
was ist denn jetzt Deine konkrete Frage? Momentan sieht es für mich so aus als wäre die Frage "Da sind meine Hausaufgaben, mach mal". Und das wird hier nicht fliegen. Du scheinst herausgefunden zu haben, die man das *.gz herunterlädt und entpackt und wahrscheinlich auch, wie man das *.tar in lauter Ordner entpackt.
Der Aufbau dieser Ordner, das hast du vielleicht gelesen, ist unter "description of the data" beschrieben. Hast Du das gelesen? Wenn ja, warum lässt Du uns das nochmal neu finden und beschreibst es nicht. Hast Du das nicht gelesen? Das wäre ja das erste.
Dort steht
Deine Screenshots enthalten viel zu wenig Information, um sie für sich zu verstehen. Du rufst da eine Funktion read_csv_function auf. Die ist in Standard R nicht enthalten und wahrscheinlich aus irgendeinem importierten Paket. Aus welchem?Each newsgroup is stored in a subdirectory, with each article stored as a separate file.
Deine Screenshots enden mit einem erfolgreichen Aufruf von View. Augenscheinlich hälst Du an dieser Stelle das Aufrufen von View für sinnvoll, trotzdem verschweigst Du uns das Ergebnis von View. Warum? Sollen wir nicht wissen, ob die ominösen Zahlen-Dateien überhaupt csv sind? Sieht so aus, als enthielte 52550 eine Überschrift und 109 Zeilen Text. Ist das wirklich nur ein Artikel? Fragen über Fragen. Hast Du 52550 mal als Text mit RStudio geöffnet?
Bitte beschreib, was Dein bisheriger Erkenntnisstand ist, was Du schon hast erreichen können und wo genau Du hängst.
Gruß,
Bernhard
---
Programmiere stets so, dass die Maxime Deines Programmierstils Grundlage allgemeiner Gesetzgebung sein könnte
Programmiere stets so, dass die Maxime Deines Programmierstils Grundlage allgemeiner Gesetzgebung sein könnte